検察官は,公判請求した事件の裁判に立ち会い,裁判所に証拠調べを請求したり,証人尋問を行ったりして被告人(起訴された被疑者)が犯罪を行ったことなどを証明します(証拠調手続)。
検察官は,証拠調べの終了後,求刑を含む論告を行います(弁論手続)。また,裁判所の判決に対して上訴することもあります。
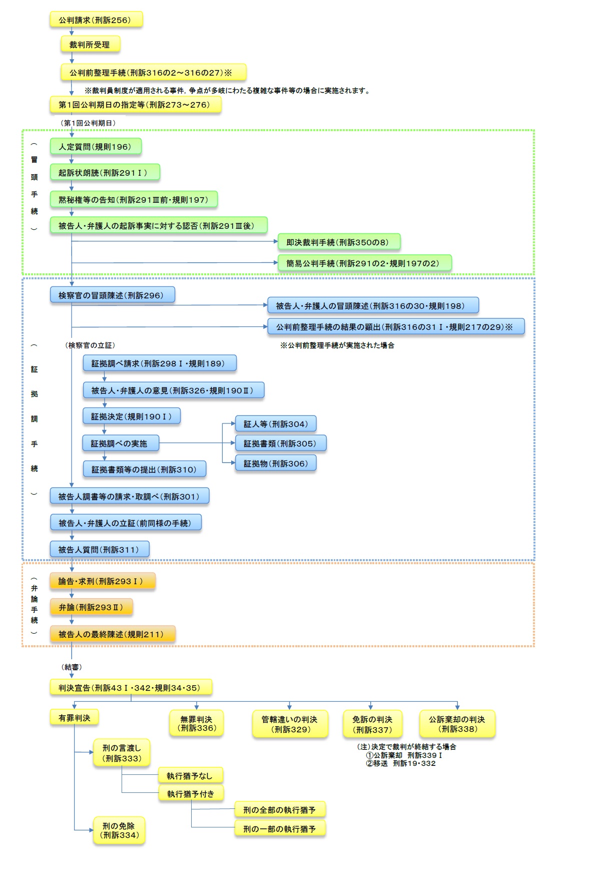
なお,公判手続の流れは以下のとおりです。

検察官は,公判請求した事件の裁判に立ち会い,裁判所に証拠調べを請求したり,証人尋問を行ったりして被告人(起訴された被疑者)が犯罪を行ったことなどを証明します(証拠調手続)。
検察官は,証拠調べの終了後,求刑を含む論告を行います(弁論手続)。また,裁判所の判決に対して上訴することもあります。
なお,公判手続の流れは以下のとおりです。
